Boxen erstellen bei Mandanten mit Geschäftsbereichen, Unternehmen, AbaImmo
Je nach Mandant können die Boxen aus dem Programm ‚Q908 DeepCloud Verwaltung‘ auf unterschiedlichen Ebenen erstellt werden:
Bei einem regulären Mandanten auf Stufe Mandant (1 Box)
- die Mandantenanschrift aus dem Programm 6311 wird in die DeepBox geladen und als Box-Anschrift verwendet
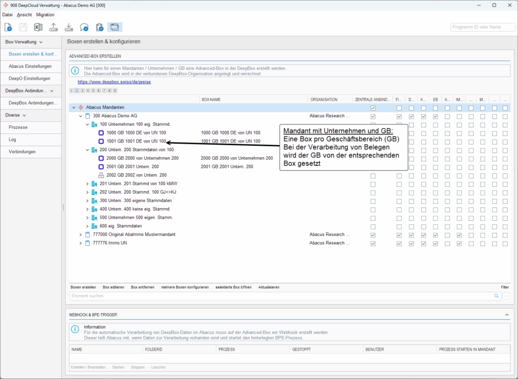
Bei einem Mandanten mit Geschäftsbereichen und/oder Unternehmen auf Stufe GB (1 Box pro GB)
- die GB-Anschrift aus dem 6321 wird in die DeepBox geladen und als Box-Anschrift verwendet, der GB wird von der entsprechenden Box gesetzt

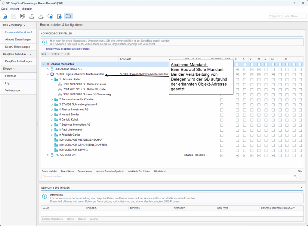
Bei einem AbaImmo-Mandanten auf Stufe Mandant (1 Box)
- die Mandantenanschrift aus dem Programm 6311 wird in die DeepBox geladen und als Box-Anschrift verwendet der Geschäftsbereich wird aufgrund der Objektadresse erkannt und gesetzt

Hat dies Ihre Frage beantwortet?
Verwandte Beiträge
Wie geht man beim Erstellen von einer Box für mehrere Mandanten vor?
Im Programm „Q908 DeepCloud Verwaltung“ kann mit dem Button “Box pro Mandant” für mehrere Mandanten gleichzeitig eine Box eröffnet werden.
Können für verschiedene Mandanten Boxen auf der DeepBox erstellt werden?
Ja, es können alle Mandanten mit der DeepBox verbunden werden. Im “Q908 DeepCloud Verwaltung” sind alle Mandanten ersichtlich. Entweder kann über den Button “Box erstellen ...
Namen von Boxen ändern
Um den Namen einer Box zu ändern, müssen folgende Schritte durchgeführt werden: